L’intégration d’une interface de programmation d’application (API) avec n8n peut s’avérer compliquée, car chaque fournisseur d’API a des exigences spécifiques pour connecter son service. Néanmoins, le workflow minimaliste de n8n vous permet de créer un pipeline de données hautement efficace et facile à maintenir, qui sera utile dans de nombreux scénarios d’automatisation.
L’intégration d’une API dans votre workflow n8n se déroule en dix étapes :
- Configurez n8n auto-hébergé sur un serveur privé
- Activer l’accès à l’API
- Authentifiez l’appel API
- Tester la fonctionnalité de l’API
- Ajoutez votre point de terminaison API à n8n
- Ajouter un nœud de méthode de déclenchement dans votre canevas n8n
- Créer un workflow à l’aide d’autres nœuds
- Configurez les paramètres du nœud et la logique des données
- Testez votre flux de travail
- Sécurisez votre workflow
Notez que la création d’un workflow efficace ne se limite pas à ces étapes et implique également de maintenir correctement sa sécurité et son évolutivité.
Pour améliorer la maintenabilité de votre workflow, pensez à utiliser le nœud OneSimpleAPI, qui offre des points de terminaison API préconfigurés pour les tâches de base que vous pouvez gérer directement dans n8n, contrairement aux autres API tierces.
Poursuivez votre lecture pour en savoir plus sur l’intégration de l’API n8n, découvrir des conseils pour sécuriser votre flux de travail et explorer quelques scénarios d’utilisation courants.
Dans cette section, nous allons passer en revue toutes les étapes nécessaires à l’intégration d’une API à votre instance n8n.
1. Configurer votre instance n8n auto-hébergée
Avant de créer un workflow et d’intégrer une API, vous devez configurer votre instance n8n. Dans ce tutoriel, nous nous concentrerons sur la version auto-hébergée, car elle offre plus de contrôle et est plus abordable que le plan officiel.
L’auto-hébergement de n8n nécessite un plan d’hébergement sur un serveur privé virtuel (VPS). Vous pouvez utiliser celui de n’importe quel fournisseur, à condition qu’il offre des ressources matérielles suffisantes pour garantir que votre flux de travail soit réactif et adéquat.
Comme nous créons un workflow simple, un serveur avec 1 cœur vCPU et 1 Go de RAM suffit, mais vous aurez besoin de plus de ressources matérielles si vous planifiez de créer plusieurs scénarios d’automatisation.
Les étapes d’installation de n8n restent les mêmes quel que soit votre fournisseur de VPS. Cependant, nous vous recommandons le plan d’hébergement n8n de Hostinger si vous souhaitez un processus de configuration simple et sans commande.

Après avoir acheté le plan d’hébergement n8n de Hostinger, notre système choisira automatiquement le template n8n pour votre serveur. Il vous suffira ensuite de suivre le processus d’intégration du VPS, qui comprend des tâches de base telles que la configuration d’un nom d’hôte et d’un mot de passe root, pour installer n8n.
Si vous disposez déjà d’un VPS Hostinger, vous pouvez installer n8n à tout moment en un seul clic à l’aide du template OS. Avant de suivre cette procédure, sauvegardez vos fichiers, car toutes les données existantes seront effacées. Voici comment installer n8n sur votre serveur :
- Dans hPanel, naviguez dans la barre latérale et cliquez sur VPS.
- Cliquez sur Gérer sur le VPS sur lequel vous souhaitez installer n8n.
- Allez dans la barre latérale → Système d’exploitation et pannel → Système d’exploitation.

- Allez dans l’onglet Application et sélectionnez n8n.

- Cliquez sur Changer le système d’exploitation
- Acceptez la suppression des données et cliquez sur Suivant.
- Entrez un nouveau mot de passe root et cliquez sur Confirmer.
Une fois le processus d’installation terminé, vous pouvez accéder à n8n en cliquant sur le bouton Gérer l’application sur le même écran. Créez un compte pour terminer la configuration.
2. Trouver une API publique
Trouvez l’API que vous souhaitez intégrer à n8n. Vous pouvez en rechercher une sur une place de marché d’API telle que RapidAPI ou dans un catalogue communautaire tel que le référentiel d’API publiques de GitHub.
Pour les tests, nous vous recommandons d’utiliser une API publique, car elle est gratuite et facile à obtenir. Dans ce tutoriel, nous utiliserons l’API publique de Hostinger à titre d’exemple.

L’API idéale doit disposer d’une documentation complète couvrant ses spécifications, ses exigences et les erreurs potentielles afin de faciliter le processus de configuration. Elle doit également provenir d’une entreprise ou d’un développeur réputé afin de garantir sa sécurité.
3. Obtenir le point de terminaison et la clé de l’API
Après avoir choisi l’API, accédez au site web du fournisseur et obtenez deux informations essentielles : son point de terminaison et sa clé d’authentification.
Un point de terminaison API est l’URL que n8n utilisera pour interagir avec le serveur de l’API et demander des données spécifiques. Quant à la clé d’authentification, il s’agit d’un jeton unique qui valide la demande API de n8n.
Utilisation de plusieurs points de terminaison
Un point de terminaison est réservé à une fonction spécifique. Si votre flux de travail implique plusieurs actions ou tâches, vous devrez peut-être obtenir plusieurs points de terminaison API, qui peuvent également provenir de plusieurs fournisseurs.
Selon le fournisseur d’API, les étapes pour obtenir le point de terminaison API et la clé d’authentification diffèrent. Voici, par exemple, comment procéder chez Hostinger :
- Connectez-vous à hPanel. Si vous n’avez pas de compte, créez-en un.
- Dans hPanel, cliquez sur l’icône de votre profil dans le coin supérieur droit et sélectionnez Informations du compte.

- Naviguez jusqu’à la barre latérale et cliquez sur API.
- Cliquez sur le bouton Documentation sur l’API pour ouvrir la page de référence des développeurs de l’API Hostinger. Vous pouvez y consulter tous les points de terminaison et leurs spécifications.
- Revenez à la page API et cliquez sur Générer un jeton pour générer une clé API.
- Ajoutez un nom à votre jeton et définissez une date d’expiration.

- Cliquez sur Générer.
- Faites défiler vers le bas de la page pour obtenir le jeton API et les commandes de test. Conservez-les dans un endroit sûr.
Pour des raisons de sécurité, vous ne pourrez plus voir votre jeton après avoir fermé la page API. Veillez donc à enregistrer la clé et les commandes de test avant de continuer.
4. Effectuer votre premier appel API
Il est essentiel de tester votre point de terminaison API pour vous assurer qu’il peut recevoir des requêtes et envoyer des réponses correctement.
Vous pouvez tester une API à l’aide de différentes méthodes, mais la plus simple consiste à utiliser la commande cURL, qui est préinstallée dans le terminal de votre ordinateur.
Pour utiliser cURL, il suffit d’ouvrir le terminal de votre système et de saisir la commande suivante. Remplacez API-endpoint et API-key par leurs valeurs réelles :
curl -X GET "API-endpoint" \ -H "Authorization: Bearer API-key"
Selon l’API, vous devrez peut-être modifier la méthode d’autorisation ou ajouter des informations supplémentaires à la requête cURL. Si votre fournisseur d’API fournit les commandes de test, comme le fait Hostinger, il vous suffit de les copier et de les coller dans votre terminal. Sinon, consultez ses spécifications pour plus d’informations.
Si la requête API aboutit, votre terminal affichera les données au format JSON. Si vous rencontrez une erreur, consultez la documentation de l’API pour obtenir un guide de dépannage.

5. Configurer votre API dans n8n
L’ajout d’une API dans n8n est très simple, car il suffit d’ajouter le nœud et de remplir les informations requises. Voici comment procéder :
- Ouvrez n8n et créez un nouveau flux de travail.
- Cliquez sur l’icône Plus en haut à droite de votre canevas n8n.
- Sélectionnez le nœud HTTP Request.

- Ajoutez les informations suivantes :
- Méthode. La méthode HTTP que n8n utilisera sur le point de terminaison API.
- URL. L’adresse de votre point de terminaison API.
- Authentification. La méthode d’authentification pour l’appel API, généralement Bearer générique si vous utilisez une clé.
- Paramètres de requête. Restrictions ou règles qui modifient votre requête API, parfois obligatoires.
- Envoyer les en-têtes et le corps. Informations supplémentaires à inclure dans votre requête API pour modifier la requête.
Si vous rencontrez des difficultés pour remplir les champs, consultez la documentation de l’API et de n8n. Selon les spécifications de votre API, vous n’aurez peut-être pas besoin de saisir toutes les informations ci-dessus.
Bien que votre API soit intégrée à n8n après cette étape, elle ne sera toujours pas fonctionnelle, car vous devrez activer votre flux de travail pour envoyer la requête API et récupérer les données.
Après avoir intégré une API à votre instance n8n, vous devrez créer un workflow qui utilise ses capacités pour transformer et traiter les données.
Étant donné que le flux de travail et les nœuds diffèrent en fonction de ce que vous souhaitez automatiser, consultez notre tutoriel sur les exemples d’intégration n8n pour trouver l’inspiration. Pour ce tutoriel, nous allons créer un système d’alerte simple qui envoie des notifications aux utilisateurs lorsque l’utilisation de leurs ressources VPS dépasse certains seuils.
1. Choisir une méthode de déclenchement
Le démarrage d’un workflow n8n nécessite un nœud de déclenchement. Il existe différentes options pour différents scénarios de workflow, qui sont classées en huit catégories :
- Déclenchement manuel. Lance le workflow lorsqu’un utilisateur clique délibérément sur le nœud de déclenchement dans le canevas n8n.
- Lors d’un événement d’application. Exécute le workflow lorsqu’un événement se produit dans une application, comme Telegram, Notion ou Airtable.
- Selon un calendrier. Déclenche le workflow à un intervalle spécifique, idéal pour automatiser les appels API.
- Lors d’un appel webhook. Lance le workflow lorsque le nœud de déclenchement reçoit une requête HTTP via l’URL webhook.
- Lors d’une soumission de formulaire. Lance le workflow lors de la soumission d’un formulaire, en transmettant les données saisies au workflow.
- Lorsqu’il est exécuté par un autre workflow. Active le workflow lorsqu’un autre workflow le demande.
- Lors d’un message de chat. Commence le workflow lorsqu’un utilisateur envoie un message à n8n.
- Autres. Démarre le workflow lorsqu’un événement spécifique se produit, mais pas sur une application spécifique, comme une erreur ou un nouvel e-mail.
Dans ce tutoriel, nous utiliserons le nœud Webhook de n8n, l’un des plus flexibles et des plus faciles à configurer. Comme il utilise une URL, vous pouvez démarrer le nœud en ouvrant simplement l’adresse dans votre navigateur web. Vous pouvez également intégrer le webhook dans des applications codées sur mesure sans être limité à des plateformes spécifiques.
Le nœud webhook fonctionne tel quel, mais vous pouvez configurer de nombreux paramètres pour améliorer sa sécurité et sa facilité d’utilisation. Par exemple, vous pouvez définir une méthode d’authentification pour vous assurer que seuls les utilisateurs légitimes peuvent le déclencher. Nous vous en dirons plus à ce sujet dans la section suivante.
Important ! Le nœud de déclenchement Webhook de n8n comporte deux champs pour les URL : test et production. Utilisez-les correctement en fonction de leur objectif afin d’éviter tout problème de sécurité et de fonctionnalité.
2. Créer un flux de travail
La création d’un workflow dans n8n implique de connecter des nœuds afin de déterminer le flux et le traitement des données. Dans notre cas, le plan du workflow est le suivant :
- Lorsqu’il est appelé, le webhook déclenche le flux de travail, envoyant une requête à l’API dans le nœud de requête HTTP.
- L’API récupère les données, qui seront stockées dans le nœud de requête HTTP.
- Le nœud de requête HTTP les transmet ensuite au nœud Modifier les champs pour traitement.
- Le nœud Modifier les champs manipule les données brutes. Dans ce cas, il calcule la moyenne de chaque métrique d’utilisation des ressources.
- Le nœud If définit une logique qui déclenche un événement spécifique en fonction des données traitées. Si l’utilisation des ressources dépasse un certain seuil, il déclenche le nœud suivant. Sinon, il ne fait rien.
- Le nœud Discord se déclenche lorsque l’utilisation moyenne des ressources dépasse le seuil, et en informe automatiquement les utilisateurs.
Le diagramme du flux de travail se présente comme suit sur le canevas n8n :

Vous pouvez étendre davantage ce workflow en connectant d’autres nœuds ou workflows, en fonction de la complexité de votre objectif d’automatisation.
Par exemple, vous pouvez intégrer un workflow qui demande automatiquement aux outils d’IA des solutions d’optimisation des performances, ce qui est possible en combinant MCP avec n8n. Vous pouvez également connecter le nœud feuille de calcul pour enregistrer l’historique des pics d’utilisation du matériel.
3. Configurer la logique du flux de travail
La configuration de la logique dans n8n définit la manière dont votre flux de travail sélectionnera, manipulera et utilisera les données pour obtenir les résultats souhaités.
Par défaut, les données API brutes contiennent des informations qui peuvent ne pas être pertinentes ou compatibles avec la capacité de traitement du nœud suivant. Le reformatage et le tri de ces données garantissent que chaque nœud peut les manipuler et les transmettre correctement.
Lecture des données brutes de l’API
Les API envoient généralement des réponses au format JSON, qui structure les données sous forme de paires clé-valeur comme suit :
(
{
"cpu_usage":
{
"unit": "%",
"usage": {
"1751494508": 1.5 }
}
}
)
Si nous décomposons cela, chaque point de données est structuré en une paire clé-valeur appelée objet, comme suit :
{"clé": valeur}
Une clé doit être une chaîne de caractères écrite entre guillemets. Une valeur peut être une chaîne de caractères, un nombre ou un objet.
En plus du format JSON, n8n fournit une vue schématique et tabulaire de vos données API. Cela vous aide à lire et à traiter les données plus facilement, car vous pouvez les glisser-déposer dans d’autres nœuds.
Manipulation des données API à l’aide de JavaScript
n8n vous permet de transmettre des données aux nœuds à l’aide de deux méthodes : Fixed ou Expression. Fixed signifie que le nœud précédent transmet une valeur telle quelle, tandis que Expression vous permet de la manipuler au préalable.
Comme Expression transmet les données de manière dynamique, elle est généralement utilisée lorsque vous travaillez avec une grande quantité de données ou des valeurs qui changent fréquemment, comme l’historique d’utilisation du matériel.
Utilisation de n8n Expression
En plus de manipuler les données récupérées, Expression est également utile pour envoyer une requête API dynamique. Par exemple, dans le nœud HTTP Request, vous pouvez définir un paramètre de requête qui change automatiquement, comme une date.
L’expression dans n8n est écrite entre deux accolades, principalement basée sur les bibliothèques Luxon et JMESPath. Voici à quoi cela ressemble :
{{ $json.object }}
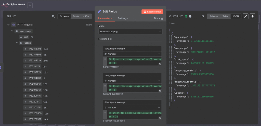
Dans notre flux de travail, nous voulons définir une valeur dynamique qui prend la moyenne des données d’utilisation des ressources VPS. Pour ce faire, nous ajoutons le nœud Edit Fields et utilisons l’expression suivante :
{{ $json.cpu_usage.usage.values().average() }}
Voici une analyse détaillée de l’expression :
- $json. Prend la valeur JSON, qui correspond aux données brutes de l’API.
- cpu_usage.usage. Lit l’objet usage dans le champ cpu_usage, qui contient une liste des utilisations des ressources CPU horodatées.
- values(). Renvoie les valeurs de l’objet précédent sous forme de tableau, dans ce cas, la valeur de « 1751494508 » : 1,5, etc.
- average(). Prend la valeur moyenne du tableau.
Si nous voulons effectuer la même opération pour d’autres mesures d’utilisation du matériel, il suffit d’ajuster l’objet en conséquence. Par exemple, voici une expression qui prend la moyenne de l’utilisation de la RAM :
{{ $json.ram_usage.usage.values().average() }}

4. Tester votre flux de travail
Tester votre workflow est non seulement utile pour vérifier le bon fonctionnement de votre automatisation, mais vous permet également de vérifier la sortie de chaque nœud lors du développement de la logique. Comme vos données peuvent changer après être passées par un nœud et une expression, les tests vous aident à identifier les données sur lesquelles travailler ensuite.
Pour tester votre workflow n8n, il vous suffit d’appuyer sur le bouton Save et de cliquer sur Execute Workflow. Ensuite, lancez votre workflow en fonction du nœud de déclenchement que vous avez choisi, qui dans notre cas est l’appel du webhook.

Si votre flux de travail s’exécute, vous devriez voir des coches sur les nœuds et des lignes vertes entre eux. Double-cliquez sur un nœud pour voir ses valeurs d’entrée et de sortie, ce qui vous aidera à déterminer comment configurer le nœud suivant.
Utilisation de données fictives
Il peut être difficile de vérifier la fonctionnalité des nœuds au milieu de votre workflow, car ils utilisent généralement des données modifiées provenant du nœud précédent. Cela signifie que vous devez configurer tous les nœuds précédents avant de déterminer les données avec lesquelles vous travaillez.
Pour simplifier le processus de test, n8n vous permet d’utiliser des données fictives pour simuler les entrées qu’un nœud va recevoir et traiter. Vous pouvez les créer en cliquant simplement sur Set mock data dans le champ de sortie d’un nœud.
5. Sécuriser votre flux de travail
Il est essentiel de sécuriser votre flux de travail n8n, en particulier, mais pas uniquement, s’il contient des données privées ou des informations sensibles. Par exemple, si des personnes non autorisées connaissent l’URL de votre webhook, elles peuvent le surcharger de requêtes, ce qui peut entraîner une interruption de votre système d’automatisation.
L’activation de l’authentification sur le nœud de déclenchement est le moyen le plus efficace de sécuriser votre flux de travail. Cela garantit que seules les sources disposant d’identifiants valides, tels qu’une clé ou des informations de connexion, peuvent démarrer le flux de travail.
Les étapes de configuration de l’authentification sont similaires, quel que soit votre nœud de déclenchement. Voici, par exemple, comment procéder dans le nœud Webhook :
- Double-cliquez sur votre nœud Webhook pour ouvrir la fenêtre de configuration.
- Cliquez sur le menu déroulant Authentification et sélectionnez une méthode. Nous choisirons Basic Auth.

- Développez le menu déroulant Credential for Basic Auth et cliquez sur Create new credential.
- Saisissez un nouveau nom d’utilisateur et un nouveau mot de passe.

- Cliquez sur Save.
Désormais, vous ne pouvez appeler le webhook qu’avec le nom d’utilisateur et le mot de passe corrects. Pour vérifier si l’authentification fonctionne, ouvrez l’URL dans votre navigateur web. Une fenêtre contextuelle vous demandant vos identifiants de connexion devrait s’afficher.
Si vous utilisez un autre nœud et souhaitez activer l’authentification Bearer, vous devez générer un jeton qui répond aux exigences de sécurité de n8n à l’aide d’un outil distinct. Il existe différentes méthodes et paramètres pour le créer. Voici par exemple comment en créer un au format Base64 :
- Ouvrez un outil d’encodage en ligne. Dans ce tutoriel, nous utiliserons Base64Encode.
- Saisissez un nom d’utilisateur et un mot de passe au format suivant, qui constitueront les identifiants d’authentification :
nom d'utilisateur:mot de passe
- Cliquez sur Encodage.
- Copiez le jeton encodé et conservez-le dans un endroit sûr.
Outre la sécurisation du nœud de déclenchement, il existe d’autres pratiques de sécurité essentielles pour protéger votre flux de travail n8n-API. Nous les aborderons dans la section suivante.
Quels sont les meilleurs conseils pour sécuriser et faire évoluer une API dans n8n ?
La sécurisation de votre intégration API dans n8n implique diverses tâches qui vont au-delà de l’activation de l’authentification. En plus de maintenir sa sécurité, les performances de votre instance n8n auto-hébergée doivent rester optimales afin de garantir que votre automatisation soit réactive et fonctionnelle.
Voici plusieurs bonnes pratiques pour sécuriser et faire évoluer votre workflow n8n intégré à une API.
- Suivez les meilleures pratiques en matière de sécurité VPS. Sécurisez votre VPS en mettant en œuvre des stratégies telles que la configuration d’une règle de pare-feu appropriée et l’installation d’un scanner de logiciels malveillants. Si votre serveur est compromis, les cybercriminels peuvent facilement accéder à votre instance n8n.
- Limitez l’utilisation des URL. Réservez l’URL du webhook de production pour l’environnement en direct et évitez de l’exposer au front-end. La protection de cette adresse empêche des parties non autorisées d’exploiter ou de contrôler votre flux de travail.
- Mettez régulièrement à jour les clés API. Définissez une date d’expiration courte pour votre API. Plus vous mettez à jour fréquemment votre clé d’authentification, moins elle risque d’être compromise.
- Validez les entrées et les sorties. Validez les données, en particulier celles provenant de services externes tels qu’une API ou envoyées à ces derniers, afin de garantir leur sécurité. Il arrive parfois que des cybercriminels injectent du code malveillant dans vos données pendant leur transfert, ce qui peut présenter de graves risques si cela passe inaperçu.
- Utilisez HTTPS. Utilisez uniquement HTTPS pour échanger des données avec des API et d’autres services externes. Par défaut, la plupart des API utilisent déjà le protocole crypté, mais vous pouvez également proxyfier la communication à l’aide d’une passerelle API telle que NGINX.
- Mettez en place un système de surveillance. Configurez un système de surveillance à l’aide d’outils tels que Prometheus et Grafana pour suivre les performances de votre instance n8n, notamment le CPU, la mémoire et les temps d’exécution des workflows. Cela peut vous aider à identifier les goulots d’étranglement, les domaines à améliorer en termes de performances et les cyberattaques telles que les attaques DDoS.
- Tenez compte de la limite de débit de l’API. Les API publiques limitent généralement le nombre de requêtes dans un laps de temps donné afin d’éviter la surcharge, les temps d’arrêt et les utilisations abusives. Définissez des délais appropriés entre les requêtes dans votre workflow n8n afin d’éviter de dépasser la limite, ce qui pourrait entraîner des interruptions de service ou un blocage de l’accès.
- Activez le mode file d’attente n8n. Activez le mode file d’attente n8n pour répartir les tâches entre plusieurs travailleurs afin d’obtenir un traitement asynchrone et distribué. Cela permet à vos workflows de traiter de grands volumes de tâches sans blocage et améliore les performances en traitant les tâches en arrière-plan.
La création d’un workflow avec OneSimpleAPI facilite l’intégration d’API avec différents types de fonctionnalités, telles que la génération de codes QR ou la prise de captures d’écran, dans votre système d’automatisation. Grâce au nœud OneSimpleAPI préconfiguré de n8n, vous pouvez rapidement connecter différentes fonctionnalités API sans avoir à configurer leurs points de terminaison individuellement.
Pour utiliser OneSimpleAPI, vous devez créer un compte et un jeton. Voici comment procéder :
- Ouvrez la page d’inscription des utilisateurs OneSimpleAPI et créez un compte.
- Ouvrez la boîte de réception de l’adresse e-mail que vous utilisez pour l’inscription.
- Recherchez l’e-mail envoyé par OneSimpleAPI et suivez les instructions pour valider votre compte.
- Vous devriez arriver sur la page de création du jeton API. Dans ce menu, entrez un nom et sélectionnez l’autorisation à accorder à votre jeton.

- Cliquez sur Créer.
- Une fenêtre contextuelle apparaîtra. Copiez le jeton API et conservez-le en lieu sûr.
Ensuite, ajoutons le nœud OneSimpleAPI à votre flux de travail :
- Cliquez sur l’icône plus sur votre canevas n8n et sélectionnez OneSimpleAPI.
- Sélectionnez l’action que OneSimpleAPI doit effectuer. Nous choisirons Obtenir des informations sur un artiste Spotify, mais notez que les étapes de configuration varient légèrement en fonction de l’action.
- Développez le menu déroulant Credential to connect with et choisissez Create new credential.

- Saisissez le jeton API que vous avez créé précédemment. Cliquez sur Save.
C’est tout. Ensuite, testez votre flux de travail pour vous assurer que le nœud OneSimpleAPI peut recevoir et traiter les données.

Alternatives et utilisation courante des API
L’intégration d’une API dans n8n vous permet de créer un workflow d’automatisation pour divers cas d’utilisation. Voici quelques-uns des plus courants :
- Connexion d’applications propriétaires ou niche. Lorsque vous travaillez avec des outils internes ou des services personnalisés, le nœud HTTP Request vous permet d’effectuer des appels API vers ces services. Par exemple, vous pouvez intégrer votre système CRM interne pour récupérer ou mettre à jour les données clients.
- Mise en œuvre d’opérations API personnalisées. Certaines API offrent des fonctionnalités qui ne sont pas disponibles via les nœuds intégrés de n8n. Par exemple, les requêtes complexes sur une base de données peuvent ne pas être possibles à l’aide du nœud par défaut et de la bibliothèque d’expressions de n8n, ce qui signifie que vous devrez le faire à l’aide d’une API.
- Intégration de plusieurs points de terminaison API. Vous pouvez créer un flux de travail avec plusieurs points de terminaison API qui peuvent être déclenchés à partir d’une seule URL, ce qui rationalise l’intégration de plusieurs fournisseurs de services. Par exemple, vous pouvez connecter les API Hostinger et Jira pour créer un système qui crée automatiquement un ticket Jira lorsque votre VPS subit une interruption de service.
- Gestion des transformations de données complexes. Étant donné que les API renvoient généralement des structures de données imbriquées ou complexes, les nœuds de transformation de données de n8n permettent de traiter et de formater ces données selon les besoins. Les outils et bibliothèques préconfigurés de n8n rendent le processus plus efficace.
- Création de microservices avec n8n. En combinant plusieurs webhooks et workflows, vous pouvez créer des microservices au sein de n8n, ce qui permet de mettre en place des solutions d’automatisation modulaires et évolutives. Par exemple, vous pouvez intégrer l’API WooCommerce pour gérer l’inventaire de votre boutique en ligne, l’API Stripe pour ses paiements et l’API Shippo pour son mécanisme d’expédition.
Points clés à retenir : utilisation d’une API avec n8n
L’intégration d’une API dans votre workflow n8n permet l’automatisation d’un large éventail de tâches impliquant l’échange de données avec divers services, y compris des outils ou des logiciels propriétaires.
Grâce aux fonctionnalités basées sur les API, vous pouvez utiliser des fonctionnalités complexes ou des capacités de traitement de données qui vont au-delà de ce que prend en charge n8n. Vous pouvez également combiner plusieurs API dans un flux de travail, ce qui permet à d’autres services de les utiliser via un seul point de terminaison.
En plus des API publiques de fournisseurs externes, vous pouvez également intégrer facilement diverses capacités API avec le nœud OneSimpleAPI intégré à n8n.
Compte tenu des capacités API étendues et des nœuds n8n, la combinaison de ces outils permet d’automatiser diverses tâches. Nous vous recommandons de consulter nos exemples de workflows n8n pour en savoir plus sur ce que vous pouvez automatiser à l’aide de cet outil.